Téléchargé 8 fois
Vote des utilisateurs
0
0
Détails
Licence : Freeware
Mise en ligne le 31 janvier 2011
Plate-forme :
Windows
Langue : Français
Référencé dans
Navigation
Autoruns
Autoruns
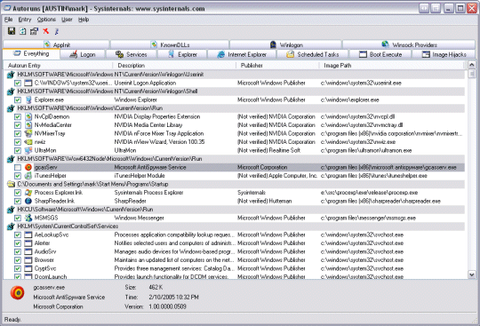
Autoruns est un utilitaire qui vous permet de visualiser les logiciels lancés au démarrage. Vous avez la possibilité de désactiver les éléments ou de les supprimer.
Cet outil vous montre également les services, pilotes et tâches planifiées.
Avantage majeur d'Autoruns : il ne nécessite pas d'installation et se présente sous la forme d'un petit exécutable qui peut facilement être copié sur une clé USB par exemple.
Cet outil vous montre également les services, pilotes et tâches planifiées.
Avantage majeur d'Autoruns : il ne nécessite pas d'installation et se présente sous la forme d'un petit exécutable qui peut facilement être copié sur une clé USB par exemple.
Developpez.com décline toute responsabilité quant à l'utilisation des différents éléments téléchargés.